Creating a series of user friendly web pages across your green screen application is straightforward in LegaSuite Web. However, customers are increasingly asking for more advanced features such as single views of data. In this video I show you how to use the workflow recorder in LegaSuite Web to quickly and easily aggregate data from multiple screens with no additional programming required.
------------------------------
Andrew Simpson
Rocket Software
------------------------------
- Home
- Sitemap
- Product Forums
- IBM i Modernization
- How to Aggregate Data from Multiple Screens in LegaSuite Web
8 replies
- Author
- Rocketeer
- June 3, 2021
Creating a series of user friendly web pages across your green screen application is straightforward in LegaSuite Web. However, customers are increasingly asking for more advanced features such as single views of data. In this video I show you how to use the workflow recorder in LegaSuite Web to quickly and easily aggregate data from multiple screens with no additional programming required.
------------------------------
Andrew Simpson
Rocket Software
------------------------------
------------------------------
Andrew Simpson
Rocket Software
------------------------------
A fellow forum member asked how you can create an input field as part of the workflow recording process. You can actually create both input and output variables as part of your workflow recordings as follows:
1. Press the button shown below (labelled Create Input Variables). Next to this button is the button to create output variables.

2. All the fields that are available on the screen will be highlighted with blue rectangles

3. Click each of the blue rectangles you want as input fields. Once finished then press the button create input variables again
4. For each field you can now create an input variable name. This can differ from your system screen map field name so you can use a more friendly input variable name.

Any more questions on workflow recordings then please let me know.
------------------------------
Andrew Simpson
Rocket Software
------------------------------
- Participating Frequently
- June 4, 2021
Hi all.
A fellow forum member asked how you can create an input field as part of the workflow recording process. You can actually create both input and output variables as part of your workflow recordings as follows:
1. Press the button shown below (labelled Create Input Variables). Next to this button is the button to create output variables.

2. All the fields that are available on the screen will be highlighted with blue rectangles

3. Click each of the blue rectangles you want as input fields. Once finished then press the button create input variables again
4. For each field you can now create an input variable name. This can differ from your system screen map field name so you can use a more friendly input variable name.

Any more questions on workflow recordings then please let me know.
------------------------------
Andrew Simpson
Rocket Software
------------------------------
A fellow forum member asked how you can create an input field as part of the workflow recording process. You can actually create both input and output variables as part of your workflow recordings as follows:
1. Press the button shown below (labelled Create Input Variables). Next to this button is the button to create output variables.

2. All the fields that are available on the screen will be highlighted with blue rectangles

3. Click each of the blue rectangles you want as input fields. Once finished then press the button create input variables again
4. For each field you can now create an input variable name. This can differ from your system screen map field name so you can use a more friendly input variable name.

Any more questions on workflow recordings then please let me know.
------------------------------
Andrew Simpson
Rocket Software
------------------------------
When creating input variables, I am getting a NullPointerException error and also I am not able to use the input variable in the workflow. Also, I am not able to use the variable in the workflow - I get a condition error.
We are using LS 8.5.5
Thanks,
Anand Rajamani.
------------------------------
Anand Rajamani
------------------------------
1 Attachments
- Author
- Rocketeer
- June 4, 2021
Hi Andrew,
When creating input variables, I am getting a NullPointerException error and also I am not able to use the input variable in the workflow. Also, I am not able to use the variable in the workflow - I get a condition error.
We are using LS 8.5.5
Thanks,
Anand Rajamani.
------------------------------
Anand Rajamani
------------------------------
When creating input variables, I am getting a NullPointerException error and also I am not able to use the input variable in the workflow. Also, I am not able to use the variable in the workflow - I get a condition error.
We are using LS 8.5.5
Thanks,
Anand Rajamani.
------------------------------
Anand Rajamani
------------------------------
You probably won't be surprised to hear that I don't get a NullPointerException and I am also using 8.5.5 as well. I even used the same named field that you used :-)

Maybe there is something wrong with your workspace .metadata.
Could you try the following steps for me please:
1. Close down the workbench
2. Copy the workspace folder to a new name (basically to create a backup).
3. In the workspace folder rename the .metadata directory to .metadataold
4. Open the workbench and open the workspace
5. The Resource explorer will be empty.
6. Right mouse click the resource explorer and select Import
7. Expand General and select Existing Projects into Workspace
8. For the root directory select the directory containing the workspace.
9. Select the projects that you want to import (all of them and press Finish.
Now try recording the workflow again. Fingers crossed it should work this time.
It it doesn't work then would you mind logging onto the customer community portal and logging an incident and we will take a look to see what is up.
Thanks.
Andrew.
------------------------------
Andrew Simpson
Rocket Software
------------------------------
- Participating Frequently
- September 23, 2021
Hi all.
A fellow forum member asked how you can create an input field as part of the workflow recording process. You can actually create both input and output variables as part of your workflow recordings as follows:
1. Press the button shown below (labelled Create Input Variables). Next to this button is the button to create output variables.

2. All the fields that are available on the screen will be highlighted with blue rectangles

3. Click each of the blue rectangles you want as input fields. Once finished then press the button create input variables again
4. For each field you can now create an input variable name. This can differ from your system screen map field name so you can use a more friendly input variable name.

Any more questions on workflow recordings then please let me know.
------------------------------
Andrew Simpson
Rocket Software
------------------------------
A fellow forum member asked how you can create an input field as part of the workflow recording process. You can actually create both input and output variables as part of your workflow recordings as follows:
1. Press the button shown below (labelled Create Input Variables). Next to this button is the button to create output variables.

2. All the fields that are available on the screen will be highlighted with blue rectangles

3. Click each of the blue rectangles you want as input fields. Once finished then press the button create input variables again
4. For each field you can now create an input variable name. This can differ from your system screen map field name so you can use a more friendly input variable name.

Any more questions on workflow recordings then please let me know.
------------------------------
Andrew Simpson
Rocket Software
------------------------------
I am researching workflow wherein I need to accept an input and then run list collection from multiple host display formats. I am able to create Var In. How do I use this input variable in my page to send data back so that the list collection is run? The above screen shots only shows the steps to create input variables.
I would also like to know how the output variable work and how the values can be displayed on the page.
Thanks,
Anand Rajamani.
------------------------------
Anand Rajamani
------------------------------
- Author
- Rocketeer
- September 27, 2021
Hi,
I am researching workflow wherein I need to accept an input and then run list collection from multiple host display formats. I am able to create Var In. How do I use this input variable in my page to send data back so that the list collection is run? The above screen shots only shows the steps to create input variables.
I would also like to know how the output variable work and how the values can be displayed on the page.
Thanks,
Anand Rajamani.
------------------------------
Anand Rajamani
------------------------------
I am researching workflow wherein I need to accept an input and then run list collection from multiple host display formats. I am able to create Var In. How do I use this input variable in my page to send data back so that the list collection is run? The above screen shots only shows the steps to create input variables.
I would also like to know how the output variable work and how the values can be displayed on the page.
Thanks,
Anand Rajamani.
------------------------------
Anand Rajamani
------------------------------
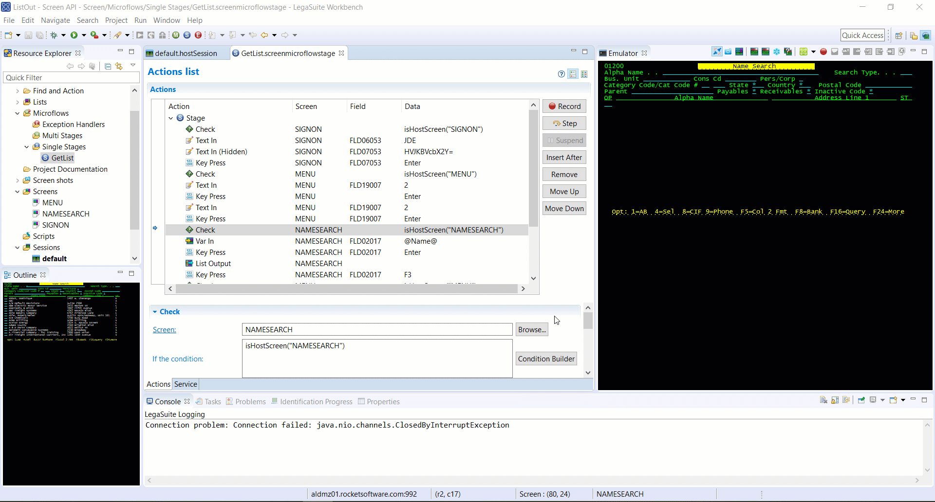
Thanks for your question. So from your question you can use the input variable to then use in a list to provide a search value and then you can collect the data based on that input.
So here is a scenario here where I have a list and on the screenshot below you will see I created a VARIN for AlphaName. I have then pressed ENTER to return a list of names:

In my next step in my recording I will now press the button on the toolbar to output a list:

A wizard will run to the right of the emulator. You give the List a name (default is called list) and press Next.
You then click on the columns you are interested to return as columns in your list. Just click on the blue rectangles in your emulator one by one and they turn from blue to yellow once selected and press Next. Note that you must have a column marked up including all the rows in a column to work rather than individual fields for each row. If you don't then edit the screen and lasso around the column to create a column :

We need to know how the application pages. So select the paging key as page down (unless you use a different key) and you need to select a stop condition. If you are using More and Bottom for your list then select the field on the screen that will contain more and Bottom and Enter the field contents to contain the word "Bottom" when at the bottom of the list . In my case when I page, the list goes back to the first page when reaching the bottom so I select Page Matches first Page. Press Next:

If you want to rename your columns you can do by changing the Output name. Once completed press Finish.
If you want to test the transaction then just use the step through button on your microflow and when you get to the list action and press Step then the list should automatically page for you and then stop.
Here are my actions I used:
And here is a quick video showing the list collection:
Please also take a look at Creating Output Lists in the workbench help for more details. (see screenshot below)

Hope this helps, but let me know if you have any further questions
------------------------------
Andrew Simpson
Principal Solutions Specialist
Rocket Software
Lytham St. Annes, UK
------------------------------
- Participating Frequently
- November 15, 2021
Hello Anand,
Thanks for your question. So from your question you can use the input variable to then use in a list to provide a search value and then you can collect the data based on that input.
So here is a scenario here where I have a list and on the screenshot below you will see I created a VARIN for AlphaName. I have then pressed ENTER to return a list of names:

In my next step in my recording I will now press the button on the toolbar to output a list:

A wizard will run to the right of the emulator. You give the List a name (default is called list) and press Next.
You then click on the columns you are interested to return as columns in your list. Just click on the blue rectangles in your emulator one by one and they turn from blue to yellow once selected and press Next. Note that you must have a column marked up including all the rows in a column to work rather than individual fields for each row. If you don't then edit the screen and lasso around the column to create a column :

We need to know how the application pages. So select the paging key as page down (unless you use a different key) and you need to select a stop condition. If you are using More and Bottom for your list then select the field on the screen that will contain more and Bottom and Enter the field contents to contain the word "Bottom" when at the bottom of the list . In my case when I page, the list goes back to the first page when reaching the bottom so I select Page Matches first Page. Press Next:

If you want to rename your columns you can do by changing the Output name. Once completed press Finish.
If you want to test the transaction then just use the step through button on your microflow and when you get to the list action and press Step then the list should automatically page for you and then stop.
Here are my actions I used:
And here is a quick video showing the list collection:

Please also take a look at Creating Output Lists in the workbench help for more details. (see screenshot below)

Hope this helps, but let me know if you have any further questions
------------------------------
Andrew Simpson
Principal Solutions Specialist
Rocket Software
Lytham St. Annes, UK
------------------------------
Thanks for your question. So from your question you can use the input variable to then use in a list to provide a search value and then you can collect the data based on that input.
So here is a scenario here where I have a list and on the screenshot below you will see I created a VARIN for AlphaName. I have then pressed ENTER to return a list of names:

In my next step in my recording I will now press the button on the toolbar to output a list:

A wizard will run to the right of the emulator. You give the List a name (default is called list) and press Next.
You then click on the columns you are interested to return as columns in your list. Just click on the blue rectangles in your emulator one by one and they turn from blue to yellow once selected and press Next. Note that you must have a column marked up including all the rows in a column to work rather than individual fields for each row. If you don't then edit the screen and lasso around the column to create a column :

We need to know how the application pages. So select the paging key as page down (unless you use a different key) and you need to select a stop condition. If you are using More and Bottom for your list then select the field on the screen that will contain more and Bottom and Enter the field contents to contain the word "Bottom" when at the bottom of the list . In my case when I page, the list goes back to the first page when reaching the bottom so I select Page Matches first Page. Press Next:

If you want to rename your columns you can do by changing the Output name. Once completed press Finish.
If you want to test the transaction then just use the step through button on your microflow and when you get to the list action and press Step then the list should automatically page for you and then stop.
Here are my actions I used:
And here is a quick video showing the list collection:
Please also take a look at Creating Output Lists in the workbench help for more details. (see screenshot below)

Hope this helps, but let me know if you have any further questions
------------------------------
Andrew Simpson
Principal Solutions Specialist
Rocket Software
Lytham St. Annes, UK
------------------------------
We were able to understand and develop some samples with the example you have presented here. In the Rocket Focus Group presentation, Jeroen had mentioned there is some process by which data collection can be run in the background without the user session getting locked up.
Please let me know how this can be done.
Thanks,
Anand Rajamani.
------------------------------
Anand Rajamani
------------------------------
- Rocketeer
- November 16, 2021
Hi Andrew,
We were able to understand and develop some samples with the example you have presented here. In the Rocket Focus Group presentation, Jeroen had mentioned there is some process by which data collection can be run in the background without the user session getting locked up.
Please let me know how this can be done.
Thanks,
Anand Rajamani.
------------------------------
Anand Rajamani
------------------------------
We were able to understand and develop some samples with the example you have presented here. In the Rocket Focus Group presentation, Jeroen had mentioned there is some process by which data collection can be run in the background without the user session getting locked up.
Please let me know how this can be done.
Thanks,
Anand Rajamani.
------------------------------
Anand Rajamani
------------------------------
If you want to automate tasks (like the collection of data) without using the main user session in Modern Experience Web then I would recommend to have a look at Rocket Process Automation (IBM i Edition). You will find the recording experience to be very similar to the one in Modern Experience Web; the main difference is that Process Automation will use dedicated sessions (on the server) to execute the automation tasks.
Hope this helps,
Thanks,
jeroen
------------------------------
Jeroen Van Dun
Product Manager
Rocket Internal - All Brands
Waltham MA US
------------------------------
- Participating Frequently
- November 17, 2021
Hi Anand,
If you want to automate tasks (like the collection of data) without using the main user session in Modern Experience Web then I would recommend to have a look at Rocket Process Automation (IBM i Edition). You will find the recording experience to be very similar to the one in Modern Experience Web; the main difference is that Process Automation will use dedicated sessions (on the server) to execute the automation tasks.
Hope this helps,
Thanks,
jeroen
------------------------------
Jeroen Van Dun
Product Manager
Rocket Internal - All Brands
Waltham MA US
------------------------------
If you want to automate tasks (like the collection of data) without using the main user session in Modern Experience Web then I would recommend to have a look at Rocket Process Automation (IBM i Edition). You will find the recording experience to be very similar to the one in Modern Experience Web; the main difference is that Process Automation will use dedicated sessions (on the server) to execute the automation tasks.
Hope this helps,
Thanks,
jeroen
------------------------------
Jeroen Van Dun
Product Manager
Rocket Internal - All Brands
Waltham MA US
------------------------------
Can I get a trial for Rocket Process Automation (IBM i Edition),? How can I download it?
Thanks,
Anand Rajamani.
------------------------------
Anand Rajamani
------------------------------
Recent badge winners
Juliano Anoar Haoach Garciahas earned the badge Consistent Trajectory
Swapnil Guptahas earned the badge Network Contributor
Swapnil Guptahas earned the badge Orbit Established
Swapnil Guptahas earned the badge Consistent Trajectory
Joanne DeTurkhas earned the badge Orbit Established
Sign up
Already have an account? Login
Welcome to the Rocket Forum!
Please log in or register:
Employee Login | Registration Member Login | RegistrationEnter your E-mail address. We'll send you an e-mail with instructions to reset your password.
Scanning file for viruses.
Sorry, we're still checking this file's contents to make sure it's safe to download. Please try again in a few minutes.
OKThis file cannot be downloaded
Sorry, our virus scanner detected that this file isn't safe to download.
OK