Problem:
cobscan64 has been deprecated from ED 2.3u2. How has the functionality been replaced in ED 3.0?
Solution:
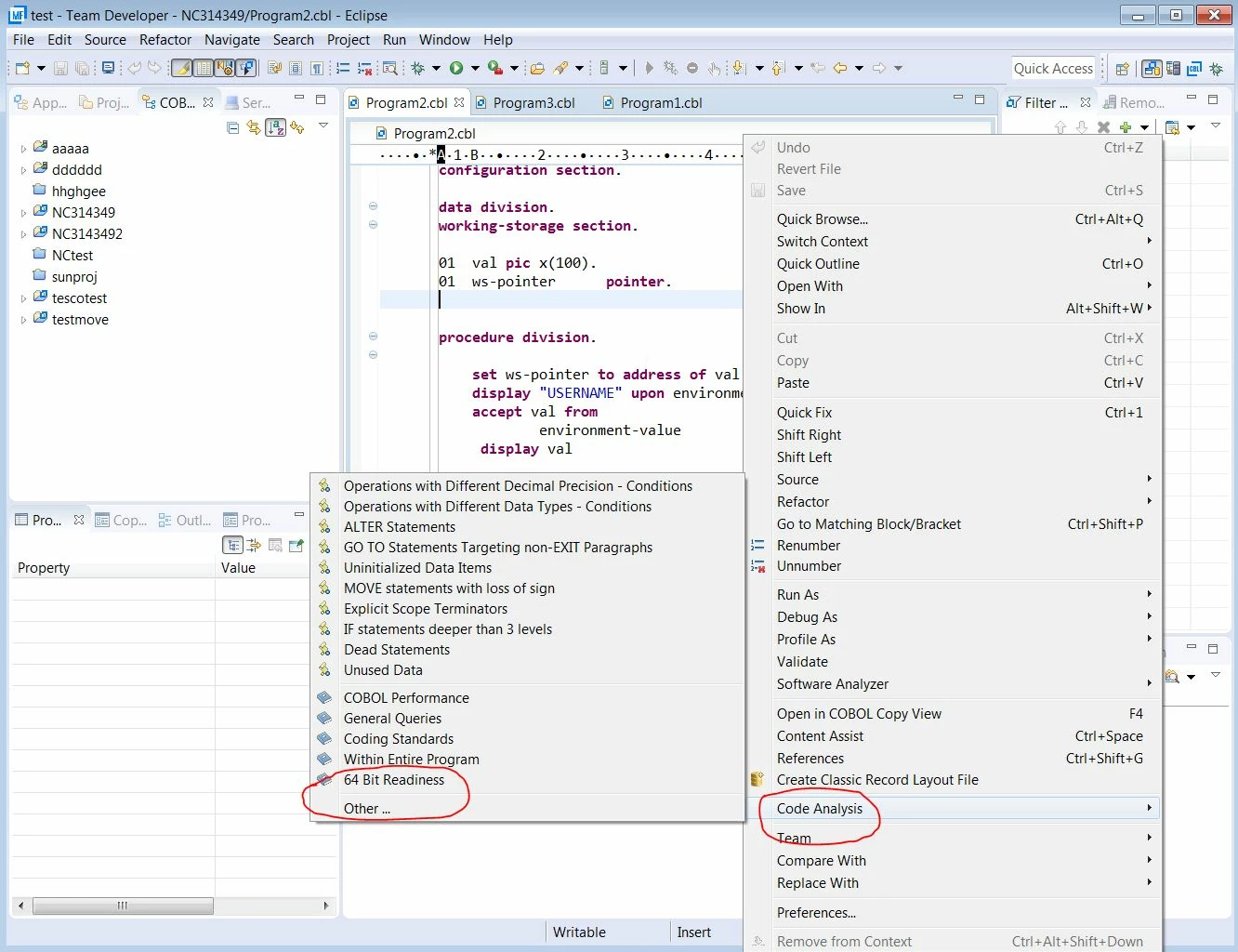
In Server Express and Visual COBOL/Enterprise Developer versions up to 2.3u2, cobscan64 could be used to check the use of COBOL pointer data items when migrating from 32 bit to 64 bit to ensure there are no pointer violations. From VC/ED 3.0 onwards this functionality has been replaced with a '64 bit Readiness' option within Code Analysis within the IDE.
To run Code Analysis, right-click a COBOL program or a project in the COBOL perspective or alternatively, right-click in the program editor window. A menu of options will pop up, where you should select Code Analysis, Another menu will pop up where you should select '64 Bit Readiness'.
Once you have selected '64 Bit Readiness' a pop-up dialogue box will be displayed showing that the analysing is taking place and a Code Analysis window will display the results.
#MFDS
#EnterpriseDeveloper






