Hi,
I am working on a POC for evaluating the Micofocus Visual Cobol converting from RM COBOL.
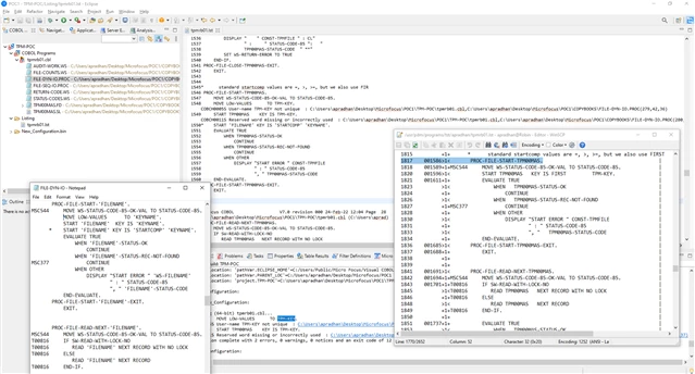
While compiling the Program in Micro focus Visual Cobol environment I am getting the below error

I did change the below in the setting but didnt resolve the issue

Please advise how to proceed further
#VisualCOBOL





