Utilities for Uniface 10
Modern application development environments need to allow close integration of customer or community tools and utilities, to further enhance developer productivity. The IDE, delivered with Uniface 10, enables closely integrated extension through user defined worksheets and menu options.
Many of you know that the Uniface Support team often creates utilities to automate or simplify some our day to day activities. With the new user defined integration, we have an ideal way of making these available to the community so have collected a number of these utilities, mainly enhanced versions of components found in the Uniface 9 IDF, together and packaged them up for anyone to use.
What is included in this toolkit?
- Create Referential Integrity
- XSLT Workbench
- Global Search
- Cross Reference
- Copy user data from entity editor
Create Referential Integrity
Generate SQL scripts for maintaining referential integrity within the database
XSLT Workbench
The XSLT Workbench is a tool for creating and testing XSLT stylesheets.

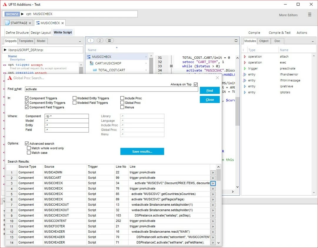
Global (Proc) Search
You can use the Global Proc Search dialog to search for commands, expressions, and operands in all Proc. It now also features a button that allows to directly open from the search result the related Code Editor.

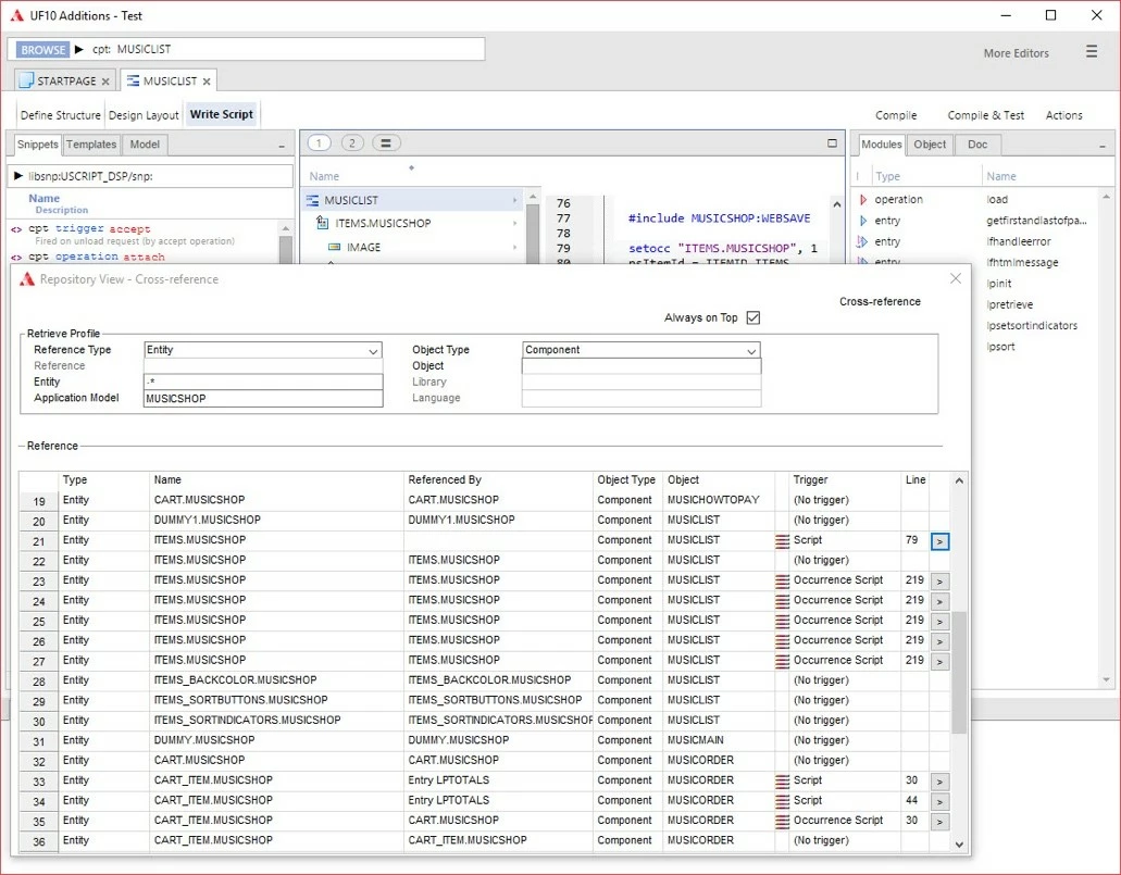
Cross Reference Viewer
With the Cross Reference Viewer you can generate reports from the data of the cross-reference table. It now also allows you to directly open the related Code Editor from the cross-reference search results.

Additions menu
The different utilities can easily be accessed from the Main Menu ( ≡ ) of the IDE.

Additional stuff
The Uniface 10.3 IDE Additions project also includes an extra menu item for the Entity Editor that allows you to directly export the user data of the entity. This can be seen as a partial replacement of the Convert Data utility of the version 9 IDF.

Work in Progress
We still plan to add more features to the Uniface 10.3 IDE Additions project - so this is very much “Work in Progress”.
And the good news is that we are not going to keep this stuff to ourselves. The Additions can be downloaded from Uniface 10.3 IDE Utilities (Uniface utilities, add ons and extras). And in order to get the utilities working you just need to include the additions.asn at the top of your (or the default) ide.asn.
; your ide.asn [RESOURCES] .uarADDITIONS.uar ; ... [LOGICALS] IDE_DEFINE_USERMENUS = ADDITIONS ; ...
We hope the Additions utilities are helpful,
Uniface Customer Support
Please note, that although the utilities are uploaded by the Uniface team, it is made available as-is and is not in any way part of the regular Uniface product. Therefore the rules and regulations for Uniface maintenance and support do not apply to the Additions utilities.