Hi, we have update from CA 4 to CA 8 and and we have a problem that in version 4 don´t happens
We works with BRP and verification process stops once the verifications are finished,but the process don´t dead.
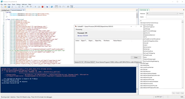
If we execute the PowerShell script on cmd, the same thing happens, we must click "Close" on the Queue Processor window to continue.

We need that process dead completly when we wors in BRP.
We have another question, Why don´t we see this options?
1. Click Options > Workspace Options.
2. Click Verification > Parallel Verification tab.
3. Select either
• Run Parallel Verification in the online tool
• Run Parallel Verification in BRP
4. Adjust the Minimum Queue Processors to improve performance when using an optimized number of CPU cores.



