Hi Team,
We are exploring the possibility of using “Microfocus Enterprise Analyzer” tool for one of the POC which converts RPG to Java code.
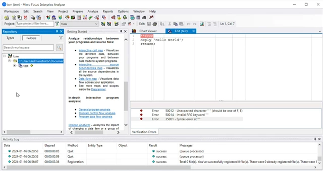
We are facing an issue while running the tool . We are getting exception once RPG file uploaded and tried to verify. Please find the below snapshot.
It would be grateful if you could assist or have working session to move on further on this tool.
We are in urgency to confirm this tool. Please provide your support to get it done.
#rpg#EnterpriseAnalyzer#JavaHi Raashid,
If you require urgent support then I recommend you to consider raising a support case for further assistance.
When raising the support case please consider to include details of the error and steps to recreate the problem.
Hi Raashid,
If you require urgent support then I recommend you to consider raising a support case for further assistance.
When raising the support case please consider to include details of the error and steps to recreate the problem.
To raise support case we need to required SAID/Order number or account ID. but as we informed earlier, we are exploring the tool in trail version for POC to get it approved from management.
Once we succeed our conversion(RPG to Java) then we are ready to go ahead with licensing & other parts.
It would be grateful if you could help on this.
Attached the error snapshot.

To raise support case we need to required SAID/Order number or account ID. but as we informed earlier, we are exploring the tool in trail version for POC to get it approved from management.
Once we succeed our conversion(RPG to Java) then we are ready to go ahead with licensing & other parts.
It would be grateful if you could help on this.
Attached the error snapshot.

For a POC you would be using an evaluation serial number/product, which should allow you to logon to the support portal and raise a support case to my understanding. I recommend you to do so as then someone that is familiar with the Enterprise Analyzer product can provide support.
In the provided screenshot can you clarify where or what the problem or error is that you are facing.
For a POC you would be using an evaluation serial number/product, which should allow you to logon to the support portal and raise a support case to my understanding. I recommend you to do so as then someone that is familiar with the Enterprise Analyzer product can provide support.
In the provided screenshot can you clarify where or what the problem or error is that you are facing.
When we are trying to raise support ticket then we are below snapshot error message. We got the trial licence for Enterprise Analyzer tool but still not able to raise support ticket. please find below snapshot.
As I informed early we are exploring this tool for one of the POC with trail version. So we struck due to above posted error. We need support or technical team help to get a resolve.

When we are trying to raise support ticket then we are below snapshot error message. We got the trial licence for Enterprise Analyzer tool but still not able to raise support ticket. please find below snapshot.
As I informed early we are exploring this tool for one of the POC with trail version. So we struck due to above posted error. We need support or technical team help to get a resolve.

Hi Raashid,
First, I would like to highlight that Enterprise Analyzer doesn't convert RPG code to Java. It is an analysis tool that will help you understand the code, relationships and architecture and provide insight and visualization. So, wanted to set the expectation right here.
Now, for our RPG support, please look at our documentation for supported formats: https://www.microfocus.com/documentation/enterprise-analyzer/ea90/EA/GUID-E37B7AC3-B3C6-46F9-A056-3B8C02496BA0.html
Looking at the screenshot, I don't think the code is formatted correctly. I suggest you'll try some examples of RPG IV ILE code and see how Enterprise Analyzer processes those.
Thanks,
Guy Sofer
Product Manager
To raise support case we need to required SAID/Order number or account ID. but as we informed earlier, we are exploring the tool in trail version for POC to get it approved from management.
Once we succeed our conversion(RPG to Java) then we are ready to go ahead with licensing & other parts.
It would be grateful if you could help on this.
Attached the error snapshot.

Hi Raashid, Guy and Kim have given good responses. For the specific verification issue in your screenshot, you could try deleting that first line that looks like a comment and see if it gets past that error. Note there could be errors after, though.
Hi Raashid, Guy and Kim have given good responses. For the specific verification issue in your screenshot, you could try deleting that first line that looks like a comment and see if it gets past that error. Note there could be errors after, though.
Hi All,
We have rpg file in text format as per my knowledge we can't move rpg file out from AS/400 system. Are any option to create rpg file?
Or Do we need to install Enterprise Analyze tool in AS/400 system?
Currently we created new file as rpg file in Enterprise Analyze workspce and trying to execute the code.
Hi All,
We have rpg file in text format as per my knowledge we can't move rpg file out from AS/400 system. Are any option to create rpg file?
Or Do we need to install Enterprise Analyze tool in AS/400 system?
Currently we created new file as rpg file in Enterprise Analyze workspce and trying to execute the code.
Hi Raashid,
Enterprise Analyzer runs on Windows and the source files will need to be downloaded from the AS/400 machine for analysis.
I'm checking if we have some sample RPG code to share with you for your evaluation and will get back to you later today.
Thanks,
Guy Sofer
Product Manager
Hi Raashid,
Enterprise Analyzer runs on Windows and the source files will need to be downloaded from the AS/400 machine for analysis.
I'm checking if we have some sample RPG code to share with you for your evaluation and will get back to you later today.
Thanks,
Guy Sofer
Product Manager
Hi Guy,
Can we download rpg file from AS/400 machine?
Hi Guy,
Can we download rpg file from AS/400 machine?
Hi Raashid,
You may be able to FTP the source members from the AS400 machine. I found this documentation online that might help. Page 28 in the PDF has the commands to transfer files, but you may need something more to gather the source members. iSeries: FTP (ibm.com). I found the PDF from this page from a search from the IBM website for iSeries AS/400 systems documentation: http://public.dhe.ibm.com/systems/power/docs/systemi/v5r2/PDFIndex.html.
When saving as files to the Windows machine use these extensions to register them in an Enterprise Analyzer workspace:
|
Artifact
|
Extension
|
|
RPG Source Files
|
.rpg, .rpgle, .sqlrpg, .sqlrpgle
|
|
RPG Copybooks
|
.rpgcpy, .rpglecpy, .sqlrpgcpy, .sqlrpglecpy
|
|
Control Language
|
.cl, .clp, .clle
|
|
DDS - Database Description (Physical Files)
|
.dds, .pf, .pf38
|
|
DDS - Database Description (Logical Files)
|
.dds, .lf, .lf38
|
|
DDS - Device Description (Screen definitions)
|
.dsp, .dspf
|
|
DDS - Device Description (Print definitions)
|
.prt, .prtf
|
Once the source files are registered, run Verify on the entire project. After the verification, go to the Prepare menu and choose "Generate RPG Copybooks for Project." Then reverify the RPG files if there are any left unverified.
Hi Raashid,
You may be able to FTP the source members from the AS400 machine. I found this documentation online that might help. Page 28 in the PDF has the commands to transfer files, but you may need something more to gather the source members. iSeries: FTP (ibm.com). I found the PDF from this page from a search from the IBM website for iSeries AS/400 systems documentation: http://public.dhe.ibm.com/systems/power/docs/systemi/v5r2/PDFIndex.html.
When saving as files to the Windows machine use these extensions to register them in an Enterprise Analyzer workspace:
|
Artifact
|
Extension
|
|
RPG Source Files
|
.rpg, .rpgle, .sqlrpg, .sqlrpgle
|
|
RPG Copybooks
|
.rpgcpy, .rpglecpy, .sqlrpgcpy, .sqlrpglecpy
|
|
Control Language
|
.cl, .clp, .clle
|
|
DDS - Database Description (Physical Files)
|
.dds, .pf, .pf38
|
|
DDS - Database Description (Logical Files)
|
.dds, .lf, .lf38
|
|
DDS - Device Description (Screen definitions)
|
.dsp, .dspf
|
|
DDS - Device Description (Print definitions)
|
.prt, .prtf
|
Once the source files are registered, run Verify on the entire project. After the verification, go to the Prepare menu and choose "Generate RPG Copybooks for Project." Then reverify the RPG files if there are any left unverified.
Hi Team,
we are facing the below error if we try to add 1 rpg file with related copybook files. could you please help on the below error.
| |
Critical |
99999 - Internal error: RPG.dll: RPGParser(): Assertion failed: fsp+1 < sizeof(file_stack)/sizeof(file_stack[0]) (C:/ea/Sources.Languages/RPG/BackEnd/RPG/Parser/rpg_parser_context.cpp:173) |

Hi Team,
we are facing the below error if we try to add 1 rpg file with related copybook files. could you please help on the below error.
| |
Critical |
99999 - Internal error: RPG.dll: RPGParser(): Assertion failed: fsp+1 < sizeof(file_stack)/sizeof(file_stack[0]) (C:/ea/Sources.Languages/RPG/BackEnd/RPG/Parser/rpg_parser_context.cpp:173) |

Hi Raashid,
Please raise a support case so we can investigate this issue. It will help if you can include the sources.
Hi Raashid,
Please raise a support case so we can investigate this issue. It will help if you can include the sources.
Hi Team, Since we already informed that we are using trail version to exploring the tool capabilities. unable to create support ticket. that's why seeking help from this forum. it would be grateful. if you could help on this.
Hi Team, Since we already informed that we are using trail version to exploring the tool capabilities. unable to create support ticket. that's why seeking help from this forum. it would be grateful. if you could help on this.
Hi Raashid,
I used the source lines from your screenshot to add an RPG file and an empty TMIFTPPF copybook to a workspace and verified. The file verified successfully, so there may not be a parsing issue with your code. Since you are on the trial the issue is probably that you have reached the limit on the amount of sources and lines you can register and verify. Or it could be possible that your machine has no more disk space?
I suggest you request an evaluation license so you can use a workspace with more of your RPG code. There is a link from the trail page here, https://www.microfocus.com/en-us/portfolio/enterprise-analyzer/try-now, and it will take you to this page: https://www.microfocus.com/en-us/products/enterprise-analyzer/contact.
Hi Raashid,
I used the source lines from your screenshot to add an RPG file and an empty TMIFTPPF copybook to a workspace and verified. The file verified successfully, so there may not be a parsing issue with your code. Since you are on the trial the issue is probably that you have reached the limit on the amount of sources and lines you can register and verify. Or it could be possible that your machine has no more disk space?
I suggest you request an evaluation license so you can use a workspace with more of your RPG code. There is a link from the trail page here, https://www.microfocus.com/en-us/portfolio/enterprise-analyzer/try-now, and it will take you to this page: https://www.microfocus.com/en-us/products/enterprise-analyzer/contact.
Hi Jeremyw,
Did you tried to rpg file with license version of enterprise analysis?
Hi Jeremyw,
Did you tried to rpg file with license version of enterprise analysis?
Hi Team,
We are facing below error in TMIFTPPF file. could you please help on the below error?

Hi Team,
We are facing below error in TMIFTPPF file. could you please help on the below error?

Hi Team,
What is the extension of physical file(database file)? I tried with multiple extension but getting below error. "Cannot open file."


Hi Team,
What is the extension of physical file(database file)? I tried with multiple extension but getting below error. "Cannot open file."


Hi Raashid,
Please refer to the below table for the expected file extensions. You can use the .dds extension.
|
Artifact
|
Extension
|
|
RPG Source Files
|
.rpg, .rpgle, .sqlrpg, .sqlrpgle
|
|
RPG Copybooks
|
.rpgcpy, .rpglecpy, .sqlrpgcpy, .sqlrpglecpy
|
|
Control Language
|
.cl, .clp, .clle
|
|
DDS - Database Description (Physical Files)
|
.dds, .pf, .pf38
|
|
DDS - Database Description (Logical Files)
|
.dds, .lf, .lf38
|
|
DDS - Device Description (Screen definitions)
|
.dsp, .dspf
|
|
DDS - Device Description (Print definitions)
|
.prt, .prtf
|
Thanks,
Jeremy
Hi Team,
We are facing below error in TMIFTPPF file. could you please help on the below error?

Hi Raashid,
Could you please show the entire content of the copybook file?
Again I request that you use the links to request an evaluation license of Enterprise Analyzer so we can help you more.
Hi Raashid,
Could you please show the entire content of the copybook file?
Again I request that you use the links to request an evaluation license of Enterprise Analyzer so we can help you more.
Hi Team
I am attaching the entire project. Could you please verify this project and check why error is coming.
Hi Team
I am attaching the entire project. Could you please verify this project and check why error is coming.
Hi Raashid,
I am not sure where you attached the project--I do not see it here. For us to assist you further, please use this evaluation license request page: https://www.microfocus.com/en-us/products/enterprise-analyzer/contact
Or contact product support using this page: https://www.microfocus.com/en-us/contact.
Thanks,
Jeremy
Hi Raashid,
I am not sure where you attached the project--I do not see it here. For us to assist you further, please use this evaluation license request page: https://www.microfocus.com/en-us/products/enterprise-analyzer/contact
Or contact product support using this page: https://www.microfocus.com/en-us/contact.
Thanks,
Jeremy
community.microfocus.com/.../rpg_2D00_examples_2D00_main.zip
please find the attached sample rpg program which we are trying to explore.
community.microfocus.com/.../rpg_2D00_examples_2D00_main.zip
please find the attached sample rpg program which we are trying to explore.
Hi Raashid,
The files you attached doesn't seem to be in a format we support. See our supported formats here: https://www.microfocus.com/documentation/enterprise-analyzer/ea90/EA/GUID-E37B7AC3-B3C6-46F9-A056-3B8C02496BA0.html
I think we won't be able to solve this in the community, so I suggest we'll close this thread.
Our professional services team will be in touch with your colleague Saran M to see how we can proceed and help you.
Thanks,
Guy Sofer
Product Manager