Good Morning,
I am using Visual COBOL 8.0 . Trying to compile program part of the remote Project(remote machine is linux 8.5)
While compiling the Program for a specific program getting lot of compilation issue. I tried with both RM COBOL and Microfocus as COBOL Dialect but getting lot of compilation issue. Where as even i compiled few other programs with microfocus as cobol dialet and getting them successful.
could you please let me know if any additional configuration setting needed for this...


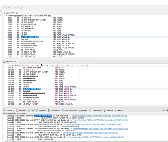
for example if you see the WS-PLAN-START-DATE in the above screen print it is there but the compilation gives error saying not declared. could you please advise .
Thanks
and if you see for this one GRPTMP-GROUP-NUMBER i see this is available in the copybook but still it says not available.

Thanks verymuch




